안녕하세요. 코딩도치 입니다~
오늘은 이클립스를 이용한 Java 프로젝트 생성 방법에 대해서 알아보도록 하겠습니다!
제가 사용한 이클립스(eclipse) 버전은 저번에 설치한 가장 최신 버전(2019-09)입니다.
1. 이클립스(eclipse) 실행

이클립스를 실행시키면 먼저 workspace를 설정해 주셔야 합니다.
workspace는 여러분이 작성한 코드, 컴파일 결과 등이 저장되는 장소입니다.
여러 프로젝트를 진행하면서 workspace가 많이 생성되기 때문에,
본인이 찾기 쉬운 workspace 생성 위치를 하나 정해서 잘 정리해 두는 것이 좋습니다.
저는 E드라이브에 workspace라는 폴더를 하나 두고, 그곳에만 각 프로젝트 workspace를 생성합니다.

이번에는 codingdoci라는 workspace를 생성하도록 하겠습니다.
이클립스 사용할 준비가 다 되었네요! Welcome창은 그냥 닫아주시면 됩니다.

왼쪽에 보시면 프로젝트를 생성하는 버튼이 정말 다양하게 나오죠?
저희가 이클립스를 설치할 때 Enterprise Java Developers를 설치했기 때문입니다.

그냥 이 상태에서 Create a project > Java Project를 선택해서 생성해도 무방합니다.
하지만 더 명확하게 보여드리기 위해 Java project만을 위한 화면으로 전환해보겠습니다.
오른쪽 상단에 +표시가 있는 버튼을 클릭해주세요.


Open Perspective라는 팝업창이 뜨게 되고 Java를 선택해서 Open 해주시면 됩니다.
이클립스가 표시하는 화면이 조금 바뀌었죠? 왼쪽 프로젝트 생성 메뉴가 확 줄어들었습니다.


이제 왼쪽 프로젝트 생성 메뉴에서 Create a Java project를 클릭해주세요.

위 팝업창이 뜨면 원하는 Project name을 설정해주시고 Finish를 클릭해주시면 됩니다.
이왕이면 명명규칙에 맞게 설정해주는 것이 좋겠죠?
프로젝트명 명명규칙 : 첫 글자 대문자, 공백 불가, 언더바 가능
저는 'Codingdoci'라는 이름으로 프로젝트를 생성해보겠습니다.


프로젝트 생성이 잘 되었네요!
src폴더에서 마우스 우클릭을 하면 Package, Class 등 본격적인 Java코딩을 위한 파일들을 생성할 수 있습니다.

이렇게 이클립스를 이용한 Java 프로젝트 생성에 대해서 알아보았습니다! 정말 쉽죠?
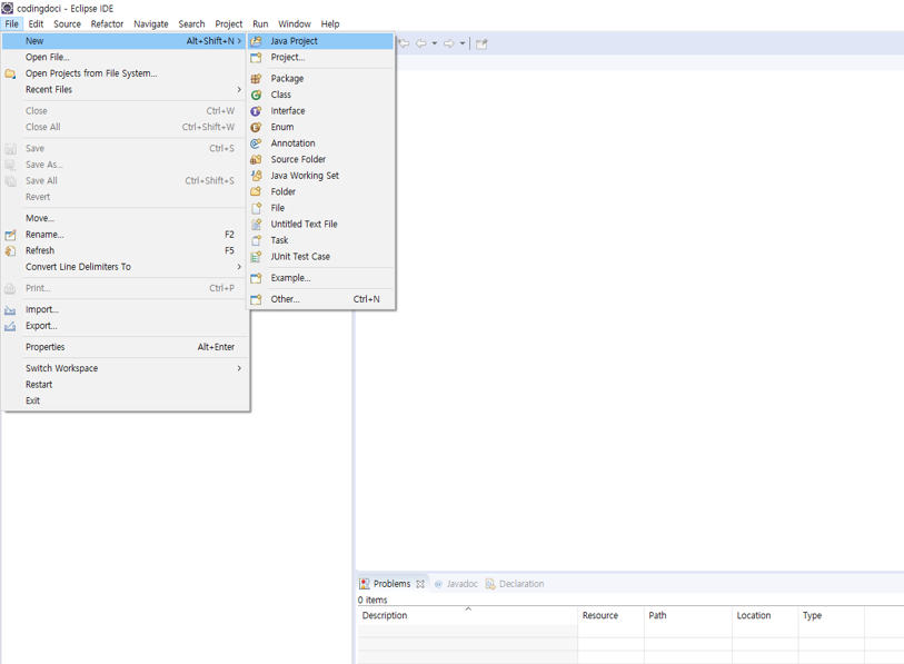
혹여나 Create a Java project 메뉴가 안보이거나, 생성 이후 또 다른 프로젝트를 생성하고 싶으시다면,

이클립스 왼쪽 상단 툴바에서 File > New > Java Project를 선택하여 새로운 프로젝트를 생성할 수 있습니다.
'New를 들어갔는데 Java Project 메뉴가 없다!' 하시는 분들은 Other를 선택하시면 Select wizard가 나옵니다.

여기서 Java Project를 검색해 찾아주세요!
프로젝트도 생성했으니 이제 본격적인 코딩에 들어가야겠네요.
하지만 Java언어에 대해서 좀 알아야 코딩을 할 수 있겠죠?
이제부터는 Java언어의 특징, 구조 등을 포스팅하고,
쉽게 따라 해 볼 수 있는 코딩으로 사용법을 하나하나 전달드리도록 하겠습니다. 많이 기대해주세요!
감사합니다.
'프로그래밍 > Java' 카테고리의 다른 글
| 6. [Java] Package 개념 + 사용 방법(feat. eclipse) - 코딩도치 (1) | 2019.11.21 |
|---|---|
| 5. [Java] 객체 지향 프로그래밍(OOP)란 무엇인가 - 코딩도치 (0) | 2019.11.18 |
| 4. [Java] Java란 무엇인가(feat. 특징) - 코딩도치 (5) | 2019.11.15 |
| 2. [Java]Windows 이클립스(eclipse) IDE 설치 - 코딩도치 (5) | 2019.11.13 |
| 1. [Java]Windows JDK 설치 + 환경 변수 설정 - 코딩도치 (3) | 2019.11.11 |